快速开始
本文介绍如何快速接入 Stock MCP 服务,包括如何申请访问凭证(API Key)、配置鉴权信息、接入 MCP 平台以及使用不同权限组调用工具。
MCP API Key(Token)
免费申请 Token
API Key 是访问 MCP 服务的凭证,必须先申请才能使用 MCP 工具。获取方法:联系 DolphinDB 团队申请 MCP Token(当前方式)。
配置鉴权信息
在客户端或系统接入 MCP 时,需要在 HTTP 请求 Header 中添加鉴权信息:
Authorization: Bearer {YOUR_MCP_TOKEN}
注意:请将 {YOUR_MCP_TOKEN} 替换为实际获取的 Token。Token
是访问凭证,请妥善保存,不要在前端或公开环境中暴露。
权限说明
不同 Token 对应不同权限组,选择合适的权限组可满足不同使用需求:
| 权限组 | 说明 |
|---|---|
| Analyst | 可调用数据类及分析类工具 |
| Viewer | 仅可调用数据类工具 |
关于权限的更多说明,参见 MCP 使用指南。
MCP 平台接入
支持多种接入方式,无论是在客户端、系统工具还是你熟悉的投研平台,都可以快速配置 API Key 并调用 MCP 服务,立即开始使用 Stock MCP 的数据和分析能力。
VScode Github Copilot 接入指引
打开 Copilot 聊天框,点击右下角 “工具”图示。

点击右上方 “Add MCP Server”,选择 “HTTP”模式。

输入 MCP Server 地址:
"http://ip:port/mcp"。注意:需要将 IP 和 port 替换为实际使用的服务器地址和端口。
输入自定义 MCP Server 名称,如 “DDB MCP Server”。

在 mcp.json 文件中增加 “headers”字段,并保存文件。
{ "servers": { "DDB MCP Server": { "url": "http://ip:port/mcp", "type": "http", "headers": { "Authorization": "Bearer token" } } }, "inputs": [] }注:-
请将文件中的 ip、port 和 token 替换为实际使用的服务器地址、端口和 MCP Token。
-
MCP Token 是由服务端颁发的访问凭证,具有效期。若 Token 失效,需要联系 DolphinDB 团队获取 Token,方可继续访问 MCP 服务。

-
保存 mcp.json 后,打开 Copilot 聊天框右下角的工具图示,选 Agent模式。
如果成功连接,可以看到刚才添加的 MCP Server。勾选所需工具,即可开始使用 MCP 功能。

Cherry Studio 接入指引
下载并安装 Cherry Studio 后,点击界面右上角的 “设置”按钮进行配置。

进入设置界面后在左边侧栏选择 “MCP”,点击右上角的 “添加”,选择 “快速创建”,进入 MCP 添加界面。

在配置界面填入 MCP 服务器信息,类型选择可流式传输的 HTTP(streamableHttp),在 URL 中填入
http://your-server-ip:port/mcp,在请求头中填入 Authorization=Bearer YOUR_TOKEN_HERE,并将 YOUR_TOKEN_HERE 替换为申请到的 MCP Token。
填写完成后,点击右上角的 “保存”,弹出 “服务器更新成功!” 提示即表示配置完成。

返回 MCP 设置界面,即可看到添加的 MCP 服务器,并启动该服务。

点击 MCP 服务进入详细界面,可查看和管理 MCP 工具。

配置服务器完成后,在 “话题” 界面下新建话题,在上方选择模型,在下方侧栏中选择 DolphinDB 的 MCP 服务,即可开始使用 MCP 功能。

Cursor 接入指引
-
下载 Cursor。
注意:需将 Cursor 账户升级成 Pro trial 版本或 Pro版本 才能接入 MCP Server,普通账户无法完成以下操作。
打开 Cursor 平台,点击右上角设置按键,点击左侧边栏 “Tools & MCP”,点击 “New MCP Server”,添加新的 MCP Server。


根据 MCP Server 的 URL 和 Token,在 JSON 文件中填写相应信息并保存。
DolphinDB MCP Server URL:
http://183.134.101.137:8654/mcp当前 MCP server 访问 Token 需在服务器登录
http://183.134.101.137:8654,并运行getAuthenticatedUserTicket()获取。
确认 MCP Server 已启用,并在界面上显示绿灯,即表示可正常使用。

点击右上角 “AI Pane” 按键,打开对话框。Agent 模式选择 “Agent”(只有该模式才能调用 MCP 工具),选择所需模型,如 deepseek-v3.1。
注意:不能选择推理模型,否则无法调用 MCP 工具。

配置完成后,即可使用 DolphinDB MCP Server 提供的工具和实时数据。
Trae 接入指引
-
下载 Trae。
登录 Trae 后,打开 AI 侧栏,点击右上角的“AI功能管理”。

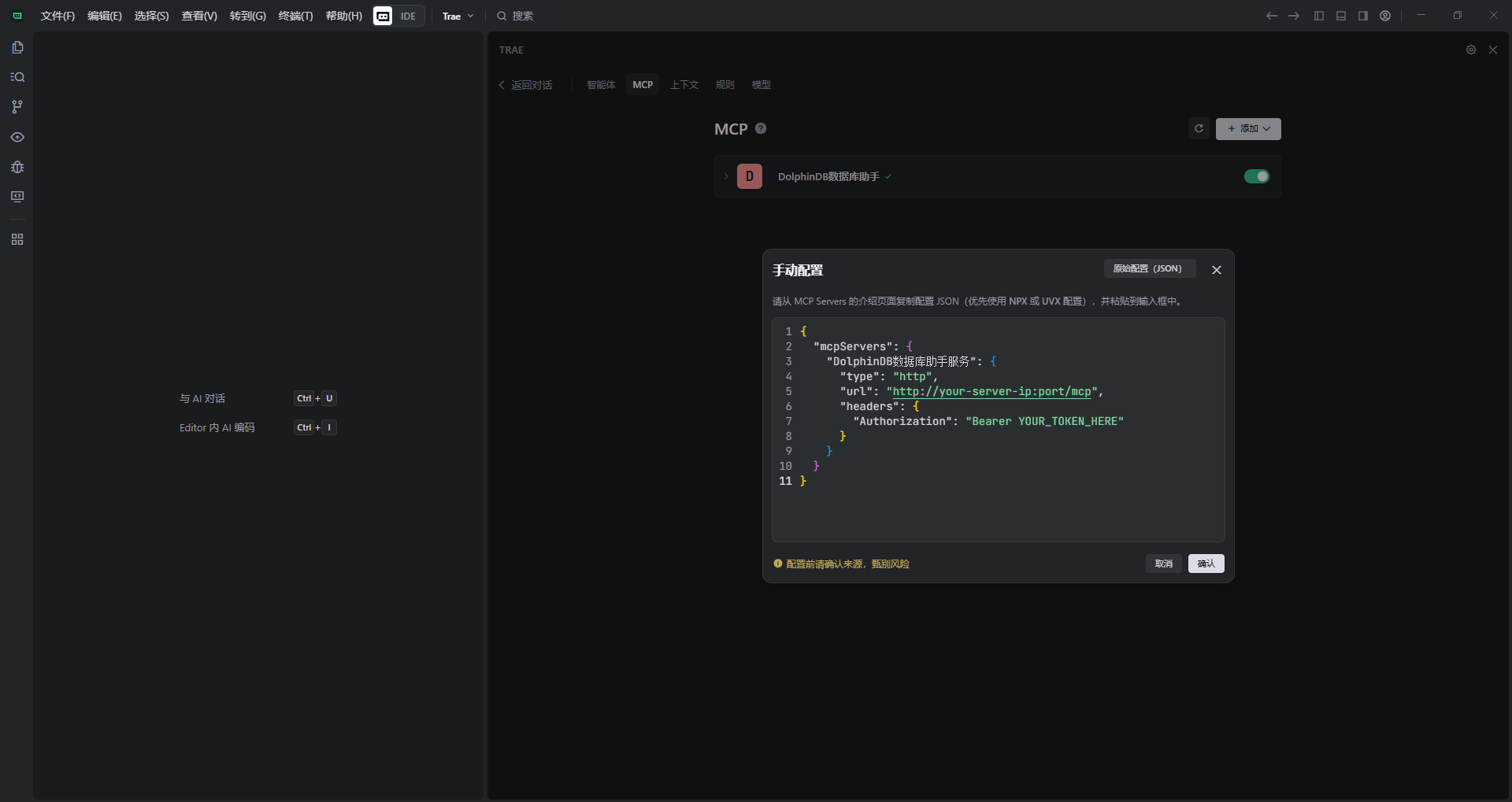
选择“MCP”,点击右上角“添加”,选择“手动添加”。

在打开的手动配置界面输入以下内容:
{ "mcpServers": { "DolphinDB数据库助手": { "type": "http", "url": "http://your-server-ip:port/mcp", "headers": { "Authorization": "Bearer YOUR_TOKEN_HERE" } } } }配置说明:
- 将
your-server-ip替换为 DolphinDB 服务器的实际地址,必须以 /mcp 结尾。 - 将
YOUR_TOKEN_HERE替换为获取的访问令牌 Token。

- 将
点击确认后,即可看到已添加的 MCP 服务。服务默认已启动,如未启动,可手动启动。

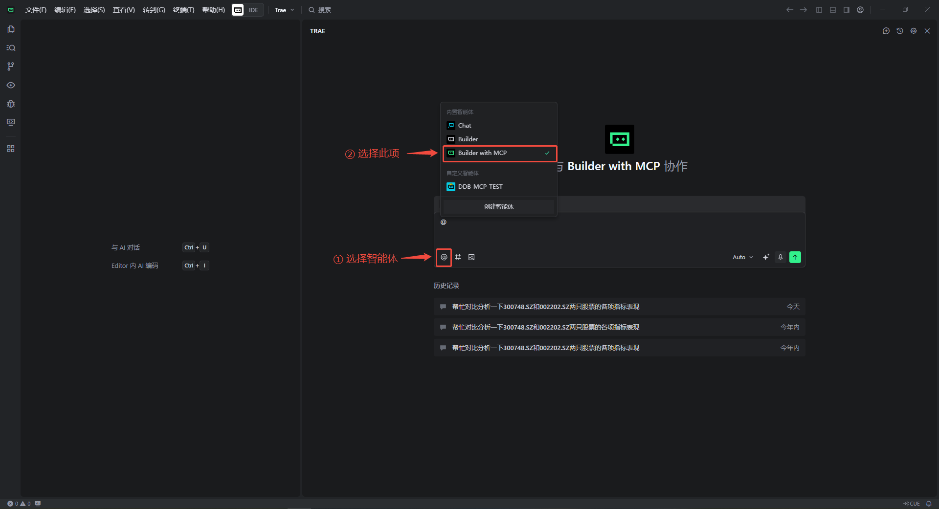
完成后点击返回对话界面,点击下方的“@”选择智能体,选择 Builder with MCP,即可开始使用 MCP 服务。

腾讯 CodeBuddy 接入指引
-
下载 CodeBuddy。
登录 CodeBuddy 后,打开 AI 侧栏,点击右上角的“CodeBuddy 设置”。

选择 “MCP”,点击右上角 “添加MCP”,进入配置界面。在左侧打开的手动配置界面输入以下内容:
{ "mcpServers": { "DolphinDB数据库助手": { "type": "http", "url": "http://your-server-ip:port/mcp", "headers": { "Authorization": "Bearer YOUR_TOKEN_HERE" } } } }配置说明:
- 将
your-server-ip替换为 DolphinDB 服务器的实际地址,必须以 /mcp 结尾。 - 将
YOUR_TOKEN_HERE替换为获取的访问令牌 Token。

- 将
按下 Ctrl+S 保存后,即可看到 MCP 服务默认已开启;如果未自动开启,需要手动打开。点击展开可以查看 MCP 服务提供的函数工具。

关闭设置界面,打开新的对话,即可直接使用 MCP 服务进行对话。

Dify 接入指引
点开工具页面,点击 MCP——添加 MCP 服务(HTTP)。将会显示如下界面,分别填入 URL 和请求头。

进入工作室,填写 system prompt,选择 MCP Server 连接,然后选择 LLM 进行调试。

